|
Voiced by Amazon Polly |
Modern organizations depend heavily on cloud services, remote work, and distributed applications. As this dependence grows, traditional networking models struggle to keep up with the demands of scale, security, and performance. This is where Virtual WAN becomes a critical part of modern cloud architecture.
Virtual WAN is a cloud-native networking service that provides centralized connectivity, routing, and security for enterprises operating across multiple locations. It enables organizations to design and manage their networks using a unified approach rather than fragmented point-to-point connections.
Start Learning In-Demand Tech Skills with Expert-Led Training
- Industry-Authorized Curriculum
- Expert-led Training
What Is Azure Virtual WAN?
Azure Virtual WAN is Microsoft’s managed networking service that connects branch offices, remote users, and Azure virtual networks through a global hub-and-spoke architecture. These hubs serve as central transit points for routing, traffic optimization, and security inspections.
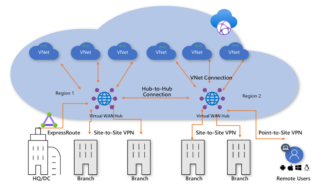
Unlike traditional WAN solutions, Azure Virtual WAN removes much of the manual configuration effort. Network engineers can rely on built-in intelligence to manage routes, connectivity types, and traffic flows. For a deeper technical understanding, many architects refer to the Azure Virtual WAN architecture, which is explained in the context of designing enterprise-grade solutions. The diagram below shows a simple WAN architecture that represents how different inter-site connections can be connected to the Virtual WAN hub, simplifying a complex architecture. The quick discussion of these components is further elaborated on in this blog.

Fig.1: Virtual WAN-Hub and Spoke Architecture
Core Components of Virtual WAN Architecture
A typical Azure Virtual WAN deployment includes Virtual WAN hubs, branch connections, and Azure virtual networks. Each hub is regionally deployed and connected through Microsoft’s global backbone, ensuring optimized routing and high availability.
Virtual WAN supports multiple connectivity options, such as site-to-site VPN for branch offices and point-to-site VPN for remote users. These options allow organizations to standardize connectivity while maintaining flexibility. Professionals exploring designing enterprise networks on Azure often select Virtual WAN to reduce architectural complexity.
Performance and Scalability Advantages
One of the strongest benefits of cloud networking using Virtual WAN is predictable performance at scale. Because traffic flows through Microsoft’s private network rather than the public Internet, latency is reduced, and reliability improves.
Virtual WAN is designed for growth. New branches, users, or workloads can be added without rearchitecting the entire network. This scalability makes it ideal for enterprises expanding geographically or migrating workloads gradually to the cloud. Many organizations researching understanding secure cloud connectivity see Virtual WAN as a long-term solution rather than a short-term fix.
Built-In Security and Traffic Control
Security is deeply integrated into Virtual WAN’s cloud networking. Traffic can be routed through Azure Firewall or third-party Network Virtual Appliances for inspection and policy enforcement. This centralized security model ensures consistent controls across all locations.

Fig 2: Secured Azure Virtual WAN with hub‑level traffic inspection.
The diagram above illustrates a simple use case for a secured Azure Virtual WAN design: every Virtual WAN hub is deployed with a security solution, such as Azure Firewall, an NVA, or a SaaS-based security service. This allows each hub to enforce both private and Internet traffic routing policies locally. Private traffic between branches and virtual networks, as well as internet-bound traffic, is first routed through the security solution in the same hub before reaching its destination. By inspecting traffic at the local hub, this approach avoids unnecessary traffic hairpinning, reduces latency, and provides consistent security enforcement across regions while keeping the network design simple and scalable.
Organizations can enforce routing intent, segment traffic, and monitor flows centrally. Engineers often strengthen these skills through hands-on Azure Virtual WAN learning courses, which focus on security, routing, and real-world enterprise scenarios.
Centralized Management and Automation Capabilities
Operational simplicity is a major reason enterprises adopt Virtual WAN. The Azure portal provides centralized visibility into connectivity health, routing status, and traffic metrics. APIs and infrastructure-as-code tools enable automation and repeatable deployments.
This approach aligns well with DevOps and cloud governance practices. Teams looking to upskill in these areas often explore Azure networking training to gain practical experience with automation and monitoring in Azure environments.
Common Enterprise Use Cases for Virtual WAN
Virtual WANs are widely used in industries with distributed operations, such as retail, banking, healthcare, and IT services. It supports hybrid cloud scenarios where on-premises data centers coexist with Azure workloads.
It is also a preferred choice for organizations moving away from legacy MPLS networks. By leveraging Azure’s global backbone, companies reduce their dependency on complex, hardware-intensive solutions. Architects evaluating best practices for enterprise network design often recommend Virtual WAN for such transformations.
Building Skills for Virtual WAN Implementations
While Virtual WAN simplifies networking, successful implementation still requires a solid understanding of Azure networking fundamentals. Concepts like routing, security integration, and monitoring must be applied correctly to achieve optimal results.
Many professionals rely on structured learning paths such as expert-led cloud networking courses or Azure certification training programs to build confidence in designing and managing Virtual WAN solutions in production environments.
Future-Ready Cloud Networking
Virtual WAN offers a scalable, secure, and centrally managed approach to enterprise networking in the cloud. Reducing complexity and improving performance, it allows organizations to focus more on business outcomes rather than network maintenance.
For enterprises investing in cloud networking, Azure Virtual WAN provides a future-ready foundation that supports growth, security, and operational efficiency- all without overcomplicating network design.
Upskill Your Teams with Enterprise-Ready Tech Training Programs
- Team-wide Customizable Programs
- Measurable Business Outcomes
About CloudThat
CloudThat is an award-winning company and the first in India to offer cloud training and consulting services worldwide. As a Microsoft Solutions Partner, AWS Advanced Tier Training Partner, and Google Cloud Platform Partner, CloudThat has empowered over 850,000 professionals through 600+ cloud certifications winning global recognition for its training excellence including 20 MCT Trainers in Microsoft’s Global Top 100 and an impressive 12 awards in the last 8 years. CloudThat specializes in Cloud Migration, Data Platforms, DevOps, IoT, and cutting-edge technologies like Gen AI & AI/ML. It has delivered over 500 consulting projects for 250+ organizations in 30+ countries as it continues to empower professionals and enterprises to thrive in the digital-first world.
WRITTEN BY Atul Choudhary
Atul Choudhary is a Subject Matter Expert at CloudThat and a Microsoft Certified Trainer with over 15 years of IT industry experience. Specializing in Azure and Hybrid Cloud solutions, he holds multiple certifications including AZ-104, AZ-305, AZ-700, and AZ-800. Atul is known for delivering hands-on, scenario-driven training that bridges the gap between theory and real-world application. At CloudThat, he empowers professionals and organizations to upskill, modernize infrastructure, and accelerate cloud adoption. He is also a certified International Engineering Educator through IUCEE, committed to advancing global technical education.
Login

March 18, 2026
PREV
Comments